August 15, 2025
CUHK
Mindmap for CUHK CSE Interview
Data Structure
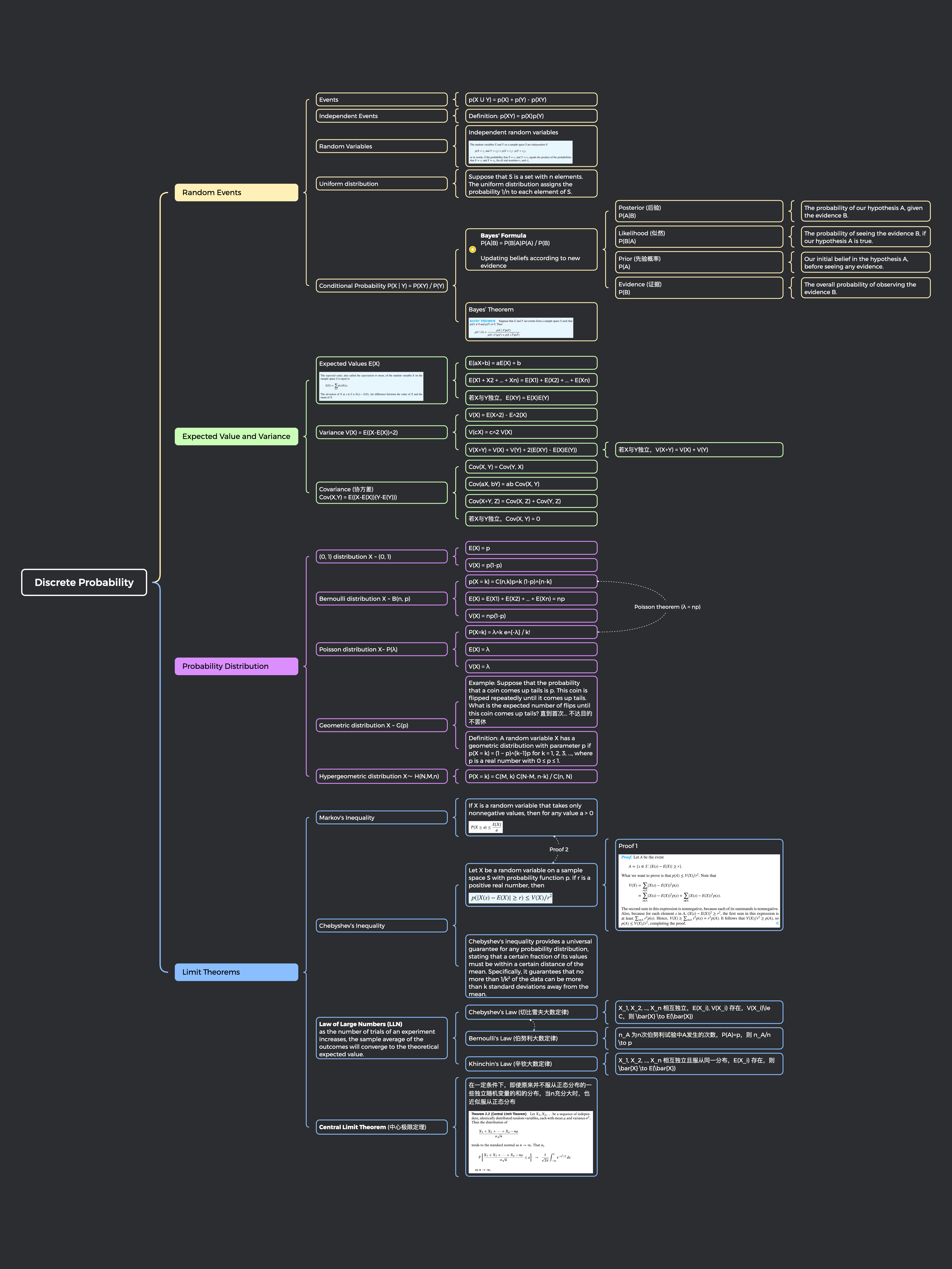
Discrete Probability
Math
Download the full notes (PDF)